打造高效团队:统一编码风格的重要性
打造高效团队:统一编码风格的重要性
dong4j项目重构整理
废话
此篇是 12530 架构重构第二篇, 以 阿里巴巴开发手册 为基础, 结合自己工作经验, 作为 musicsearch-project
重构方案的基础部分.
以此为约束, 希望构建一个 稳定, 易于维护, 可扩展 的重构方案.
一个项目最怕多种编码风格, 实体名一会 entity, 一会 model, 让维护的人身心疲惫, 因此在一个项目中保持唯一一种编码习惯, 有利于代码维护 (比如通过命名,
就知道作用以及所在的包名).
见名知意, 此乃命名的最高境界 (体会一下 取名 10 分钟, 编码 1 分钟 的境界 😂).
代码规范看起来比较枯燥, 看完一遍可能只有一点点印象, 因此我采用比较逗比的方式, 尽量让大家一遍就记住.
代码规范比较偏向个人主义, 每个人的编码习惯都不一样, 所以希望多提出自己的建议, 一起改进 (没有最好的规范, 只有最合适的. 🙃)
Let’s go
开篇
话说盘古开天辟地之时… 亚当和夏娃诞生混沌之间, 他们从小青梅竹马, 一个会唱 200 首歌, 一个会跳 200 支舞, 后人称他们一个为 二百歌, 一个为
二百舞 ….. (用心去体会 😂)
这个才是开篇
江湖四分五裂, 一人一江湖…
但我们是一个团队,为了便于管理和维护,急需一份代码规范, 来约束我们的编码规则和习惯, 就像修炼一门武林绝学, 需要秘籍的指引 (葵花宝典?)。
请各位英雄好汉仔细阅读 严格遵守
如有不足之处 希望提出意见 共商武林统一霸业
从 1000 个哈姆雷特转变为同一个 林志玲, 代码风格保持统一有利于提高工作效率, 便于管理.
比如:
- 一看到以 Controller 结尾的类, 就应该知道这个是接口, 用于参数验证, 调用业务类进行处理业务逻辑, 组装结果, 返回数据或者跳转页面;
- 一看到以 Service 结尾的类, 就知道这个是业务接口类, 用于定义业务接口;
- 一看到以 Impl 结尾的类, 就应该知道这个是业务实现类, 组合不同的 Dao, 实现业务逻辑;
- 一看到以 Dao 结尾的类, 就应该知道这个是 DB 操作类, 对数据进行 CRUD 操作;
- 一看到以 Dto 结尾的类, 就应该知道这个是数据传输对象, 用于展示层和服务层之间的数据传输;
- ….
约定
为了避免歧义, 文档大量使用以下词汇, 解释如下:
必须(must): 绝对,严格遵循,请照做,无条件遵守;一定不可(must not): 禁令,严令禁止;应该(should): 强烈建议这样做,但是不强求;不该(should not): 强烈不建议这样做,但是不强求;可以(may) 和 可选 (optional): 选择性高一点,在这个文档内,此词语使用较少;推荐(recommend): 个人推荐的做法, 不强求;
准备工作
行走江湖, 没有一件趁手的兵器怎么能在江湖中立足, 还在用
eclipse的少侠们, 希望弃暗投明, 拥抱 Intellij IDEA, 你会发现编码效率提升不是
点巴点儿, 而是 蹭蹭蹭 的往上涨 😁.
我不是富二代, 我没有赢在人生的起跑线上, 但是我用 Intellij IDEA, 我赢在了工作的起跑线上!
推荐一个比较全面的 Intellij IDEA 教程
工欲善其事, 必先利其器. 一件趁手的兵器带你迎娶白富美, 走上人生巅峰, 统一江湖, 指日可待
为了简化手动操作和提高编码效率, 要求安装几个必要的插件, 以及对 IDEA 进行必要的优化配置
Intellij IDEA 插件
Alibaba Java Coding Guidelines
必须安装, 代码规范检查的基础
作用: 代码规则检查
此插件是 阿里巴巴根据 阿里巴巴开发手册 开发的一个静态代码规范检查插件, 每个警告都提供了一个 demo,
此篇以 阿里巴巴开发手册 为基础, 但是并不会一一罗列每条规范, 因为此插件已经能很好的检查了.
此篇重点在于这个插件不能检查的规范.
lombok
必须安装, 不然代码跑不起来就尴尬了
作用: 化繁为简. 官网
使用 @Data 代替烦人的 get/set 方法
使用 @Slf4j 代替获取 log 实例的代码
1 | private static final Logger log = LoggerFactory.getLogger(ApplicationTest.class); |
使用方式:
在 pom 文件中添加:
1
2
3
4
5
6<!-- lombok-->
<dependency>
<groupId>org.projectlombok</groupId>
<artifactId>lombok</artifactId>
<version>${lombok.version}</version>
</dependency>在 IDEA 中添加插件
lombok(file->setting->plugins)IDEA 设置
Maven Helper
必须安装, 不然依赖冲突了就不好了
作用: 检查依赖冲突
新加入一个 jar 包, 谁添加谁负责, 使用此插件检查是否有依赖冲突.
依赖冲突可能会导致:
- java.lang.ClassNotFoundException
- java.lang.NoSuchMethodError
- java.lang.NoClassDefFoundError
- 开发环境正常, 测试或者生产环境不正常….
JavaDoc
必须安装
作用: 快速生成标准的 javadoc
JRebel
推荐安装, 提高工作效率的插件.
作用: 代码热部署插件, 改了代码后, 重新编译, 不用重启应用就可查看效果.
热部署插件, 谁用谁知道;
科学使用方法 (低调点)
Mybatis Plugin
推荐安装, 提高工作效率的插件.
作用: xml 和 dao 快速跳转; 快速生成 xml; xml 检查
GenerateSerialVersionUID
推荐安装, 提高工作效率的插件
作用: 为实现了 Serializable 接口的实体快速添加 serialVersionUID, 提高效率
因为要求实体 必须 实现 Serializable 接口, 而且 必须 添加 serialVersionUID 字段.
GenerateAllSetter
推荐安装, 提高工作效率的插件
作用: 快速生成 set 方法
Translation
推荐安装, 提高工作效率的插件
作用: 翻译插件, 提供 百度, 有道, Google 翻译
一款为像我这种英语渣的码农量身定做的插件 😂
Grep Console
推荐安装
作用: 高亮显示 log 不同级别日志,看日志的时候一目了然; 具有 error 级别声音提醒功能 (可设置)
效果:
插件设置:
此插件通过 log 输出中的 info/debug/warn/error 来匹配对应的颜色. 因此 log 输出中必须包含 日志级别, 这个 日志规范 中再说.
RestfulToolkit
推荐安装
**作用: 快速定位接口, Rest 请求模拟 **
Restore Sql for iBatis/Mybatis
推荐安装
**作用: 查看请求 sql, 可直接运行 **
效果:
meeting-service 调用 /login 接口后需要执行的 sql
Intellij IDEA 设置
编码设置
编码
必须使用UTF-8, 且必须设置为with NO BOM
踩坑
**Windows 下请不要用记事本打开 UFT-8 编码的文本文件, 更不要保存 **
Windows 坑的很, UTF-8 编码的文本文件最前面会给你加上一个 BOM, 其他系统打开是正常显示, 但是不会显示这个 BOM, 造成文件解析出错.
html 设置编码为 UTF-8
1 | <meta charset="UTF-8" /> |
html 或者模板
应该使用 html5
html4 升级为 html5 非常简单
1 |
|
修改为:
1 |
|
简单的升级, 就能享受 30 多个新标签带来的便捷, 何乐而不为呢?
就跟超市打折一样, 还倒送你 30 块, 跳广场舞的大妈排着队去, 你还不去?
Tomcat 设置编码为 UTF-8
1 | <Connector port="8080" protocol="HTTP/1.1" |
改为:
1 | <Connector port="8080" protocol="HTTP/1.1" |
Tomcat7 默认编码为 ISO-8859-1, 到了 Tomcat8 后, 默认编码改为 UTF-8
因此以上修改只针对于 Tomcat7.
todo 标识
必须
**作用: 方便搜索, 明确负责人, 说明 todo 原因 **
这里扩展了 IDEA 自带的 todo 标识, 使用 todo- 负责人: (时间) [原因] 来规范 todo 用法
1 | todo- 负责人: ($date$ $time$) [$SELECTION$] |
**date time 设置见 类注释一节 **
效果:
fixme 标识
必须
1 | fixme- 负责人: ($date$ $time$ [$SELECTION$]) |
设置和效果同上
类注释
必须为每个类添加必要的注释
这里有 2 中方式:
**1. 新建类时添加注释 **
设置方式:
1 | #if (${PACKAGE_NAME} && ${PACKAGE_NAME} != "")package ${PACKAGE_NAME};#end |
**2. 为已存在的类添加注释 **
设置方式:
1 | /** |
方法注释
推荐使用 JavaDoc 插件自动生成
JavaDoc 只能自动生成非 private 方法和属性的注释, 如果需要生成 private 级的注释, 可以通过修改 public, 生成完成后, 再修改回来
代码注释
不该使用行尾注释;推荐使用 // 代替/*...*/多行注释;推荐使用/**..*/对字段进行注释 (单行);
所有字段名, 方法名, 类名 都应该使用简单, 业界常用的单词命名, 不要为了注释而注释, 讲究个代码之美.
在查看大段代码时, 推荐 使用
1 | // region 段注释 |
**此注释能增加代码折叠功能, 便于快速梳理代码 **
Version Control 设置
必须忽略 target 目录必须忽略 .idea必须忽略*.iml必须添加 .ignore 文件
**如果使用 git, 所有忽略文件都可以添加到 .ignore 即可 **
**提交代码时的设置 **
必须勾选 Optimize imports; (提交代码时, 自动删除不被使用的 import)推荐取消掉默认勾选的 Perform code analysis 和 Check TODO, 会增加提交代码的时间;不该勾选 Reformat code, 会格式化所有提交的代码, 格式化代码应该自己手动格式化, 这样能减少代码冲突的可能;
代码样式
以 intellij-java-google-style.xml 为基础, 做了一部分修改.
musicsearch-project
必须的必须使用此代码样式, 为了减少代码冲突, 同一代码样式 (同一门派, 你去修炼其他门派武功, 会被逐出师门的!).
比如:
- 一行的代码长度不能超过 140 宽;
- 等号对齐;
- if 语句只有一行也
必须加大括号; - 所有操作符两边
必须有空格; - 类名, 方法名
必须加空格后才跟 一个{; - 使用 4 个空格代替制表符 (我们这里不讨论空格好还是制表符好, 统一使用一种是最最好的);
- ….
以上列举的部分规范都可以使用格式化解决;
本人对代码有着严 (变) 格(态)的要求, 严 (变) 格(态)到使用 // 后面 必须 跟一个空格, 然后才是注释内容; 英文和中文之间 必须 增加一个空格;
所有标点全部使用英文标点; 没有被使用的类, 变量都 必须 删除; 遇到的警告 必须 尽最大努力改正;
左边为重构之前的警告数量 (黄色), 右边为重构之后的
- 英文和中文之间增加空格是为了便于阅读, 方便拷贝 (双击英文即可全选, 如果不增加空格, 中文英文则会全被选中. 我变态到 chrome
都要安装一个叫空格之神的插件, 用于在中英文之间追加空格); - 全部使用英文标点的好处不言而喻, Java 乃至所有的编程语言都不支持中文标点, 打个分号还得切换输入法, 想想都忧伤; 有时候就是因为中文标点的问题,
一直报错 (输入法可以设置中文时使用英文标点,推荐这种设置); - 符号后面喜欢追加一个空格, 是受 Markdown 语法的影响, 以前用过很多 Markdown 编辑工具, 由于解析语法不一样, 迁移时渲染不生效, 加个空格或者换行就
Ok 了; 😂 - 及时删除不需要的代码, 时刻保持代码干净 (IDEA 会帮我们检查未使用的代码).
- 警告是 bug 的温床, 修复警告, 就是修复潜在的 bug. 修复警告, 也能学到很多东西的 (😎)
musicsearch-project 规范
以下作为 musicsearch-project 规范, 制定了大部分要求.
具体设计将在 第三篇 介绍
项目结构规范
1 | . |
目前重构后的模块, 可能还会有修改.
但是几个主要模块不会再修改了.
整个项目结构采用
Maven多模块的方式开发.
目的是为了解决 jar 依赖混乱问题.
结构规范:
所有主模块
必须以musicsearch-开始.
不为别的, 纯属统一前缀, 好看而已
模块名
必须全部使用小写, 单词之间作用-分隔;
musicsearch-parent
作为整个项目的 灵魂 模块, 管理所有自有模块的版本和依赖关系, 以及整个项目都会使用到的依赖, 比如 lombok, junit 等.
dependencyManagement 标签只是用于声明可能会被使用到的依赖 (就像定义变量), 不会真正添加依赖dependency 才会真正真正引入依赖
这里全部为 musicsearch-project 自有模块, 以后新增的模块也 必须 将声明添加到此标签下
自有模块之间依赖就可直接使用.
使用时, 一定不可 添加 version 标签, 不然就会使用修改后的版本, 可能会造成依赖冲突.
musicsearch-project 模块下有一个 doc 目录, 用于保存文本文档
个人认为, 项目的 技术文档 跟着代码走才是最正确的做法.
随时修改, 随时查看, 代码和文档一起更新提交, 才是最佳实践.
技术文档 推荐 使用 Markdown 语法编写, 最好是 GitHub Markdown 语法.
这里给出模块说明模板, 每个模块都 必须 有此文档
1 | # 模块名 |
database 用于保存需求需要更新的 sql 文件, 必须 以 .sql 为后缀, 必须 是 UTF-8 编码.
musicsearch-dependencies
此模块是为了方便管理第三方 jar 依赖而特意添加的, 如果没有此模块, 第三方依赖也可以添加到 musicsearch-project 中, 但是会造成过度臃肿,
因此将第三方依赖拆分到此模块中进行统一管理.
第三方依赖
必须添加到此模块, 且必须将版本号设置到 properties 标签下.
第三方依赖较大可能存在版本冲突, 因此此模块的版本从0.0.1开始, 不和musicsearch-parent相同, 如果此模块存在依赖问题, 修复后, 需要提升版本号,
并且必须写更新记录.
此模块比较特殊, 修改会比较频繁, 依赖出错大部分出现在此模块, 因此单独写一个 changes.md, 用于记录更新日志.
**引入新依赖步骤 **
- 在
musicsearch-dependencies添加新依赖; - 将版本信息写入到 pom 的 properties 标签内, 进行统一管理;
- 在需要的模块中, 引入依赖;
- 最后使用
Maven Helper排查是否存在依赖冲突; - 如果存在冲突 需要使用
<exclusions>排除相应的依赖;
musicsearch-common
musicsearch-project 项目的子模块, 作为最底层的依赖, 提供了公共 util 包, core 包, base 包等基础代码.
如果被整个项目使用到的代码, 都
必须放入此模块, 比如 StringUtils 工具类, 一些加密类, 整个项目都能使用到的常量类, 枚举类等;
必须要提出的是:
不要多个模块多个 StringUtils 工具类, 最佳实践 应该 是 musicsearch-common 中编写一个通用的 StringUtils 类,
继承自 org.apache.commons.lang3.StringUtils 类, 业务模块继承 musicsearch-common 模块中的 StringUtils 类,
实现业务相关的字符串处理工具类.(这种方式同样适用于其他类)
musicsearch-business
业务模块的父模块, musicsearch-parent 模块的子模块.
用于管理业务模块共用的 jar 依赖.
所有业务模块
必须是musicsearch-business的子模块
将业务代码全部整合在一个模块中, 使用业务名进行再分子模块的方式, 管理整个业务代码.
其他共用模块作为框架基础模块, 以后新项目还可以复用.
不提供
dubbo service的模块,必须以service-开始.
提供dubbo service的模块,必须以mservice-开始.
mservice 的意思是 micro-service. 这样便于区分不同的服务类型, 也方便分组.
我们现在使用 dubbo 服务治理框架, 如果以后有可能话, 可以很方便的迁移到 SOFA 或者 Spring Cloud (我就说说, 应该是不可能的事了).
业务子模块除了 business-common 模块, 其他子模块都以 Web 应用 或者 JVM 进程直接提供服务.
business-common
musicsearch-business 模块的子模块, 依赖于 musicsearch-common.
业务模块共用的代码
必须放入business-common模块.
比如所有业务都会用到的 redis key 常量类, 则 必须 放在 business-common 模块中;
而 service-meeting 这个模块的业务用到的 redis key 常量则 必须 放到 service-meeting 模块中.
讲究职责分离, 层级分明, 互不干涉; 你走你的阳关道, 我看我的 西虹市首富.
模块名
必须全部为小写, 单词之间必须使用-分隔.
不要随心所欲的命名, 要讲究的规则, 不然会走火入魔的.
provider 模块名
必须以mservice-开头;
provider 模块也有可能是服务消费者, 这类的模块, 还是 应该 使用 mservice- 开头
对于 provider 模块, 至少应该分为 2 层;
- 服务名 -interface , 提供给 consumer 的依赖模块
- 服务名 -service , 业务处理模块
服务名 -interface 模块
必须包含用到的实体类, 接口定义, dubbo-consumer- 服务名.xml, 共用的 util 类, 枚举类等;
必须要提出的是:
dubbo-consumer- 服务名.xml 配置文件 应该 由 provider 来维护, 而 consumer 只需要 import 此配置文件即可, 而不是在自己的 Spring
配置文件或者自定义一个 dubbo 配置文件再来写引入的接口.
这就是为什么 dubbo-consumer- 服务名.xml 应该 在 interface 模块的原因.
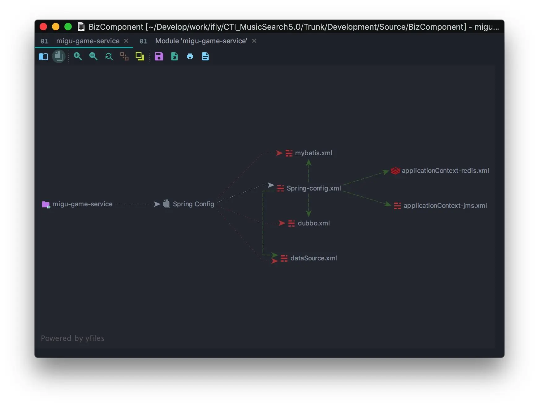
这里看看 migu-game 重构之前的结构 (有一些小改动)
配置关系:
这里的 dubbo.xml 即 provider 配置, 前面也说了, 这样的命名方式不够直观, 因此 应该 采用 dubbo-provider- 服务名 的方式命名;
Spring-config.xml 是主配置, 导入了其他 5 个配置;
1 | <import resource="spring/dubbo.xml"/> |
applicationContext-jms.xml 和 applicationContext-redis.xml 这 2 个配置原来是放在 web.xml 中的.
这里迁入到 Spring-config.xml 中, 因为 web.xml 只需要负责加载 Spring-config.xml 即可, web.xml 写好之后, 基本不需要修改, 所有配置关系全部在
Spring-config.xml 中管理.
那么问题来了
dubbo 的 consumer 配置在哪里呢?
找了半天, 原来在 funclib 模块的 applicationContext-mainflowfunc.xml 配置中…
那么问题又来了
如果 migu-game 由合肥的同事开发, 需要增加几个接口, 使用 migu-game 服务的是成都的小明同学, 正在开发 funclib, 这个时候请问….
小明中午吃了啥?
如果 dubbo consumer 配置由 funclib 维护, 那么就要修改 funclib 模块的配置;
如果 dubbo consumer 配置由 migu-game 维护, 合肥的同事只需要提供 migu-game-interface, funclib 只需引入dubbo-consumer-migugame.xml;
服务名 -interface 还应该依赖 dubbo 相关 jar 依赖, 这样 consumer 就不需要自己引入 dubbo 相关依赖了;
服务行业嘛, 要做就做全套
**最佳实践 **
个人认为, 一个 mservice 最好分为 3 层;
- interface 层;
- service 层;
- dao 层;
interface 已经说过了;
service 层, 作为业务层, 依赖于 dao 层和 interface 层;
各层的 pom 中只依赖每层需要的 jar 依赖. 比如 duubo 的依赖 应该 写在 interface 层, mybatis 和数据库驱动依赖 应该 写在 dao 层, 而
service 层依赖业务相关的 jar.
这样将所有依赖下放到不同层中, 以一种插件化的方式提供服务, 导入某层依赖, 连带引入了这层需要的依赖. 这样 jar 依赖关系明确, 也很好管理.
musicsearch-project 的思想就是这样, 以 分而治之 的方式管理代码和依赖关系, 也就是个解耦的思想.
而不是将所有依赖全部扔到 common 或者 service 中, 方便是方便, 维护起来想死的心都有了.
interface 模块, 就是一个提供给 consumer 的说明, 告诉 consumer, 我这个 interface 提供了哪些功能, 没有具体实现.
而 API 全称 Application Program Interface, 即应用程序接口, 是一组定义, 程序及协议的集合.
因此我将 服务名 -api 用于向外提供 rest api 的模块.
相关的包名也是如此.
包名
所有包名
必须以com.xxxx.msearch开始
其他规则:
- 组件模块:
com.xxxx.msearch.component. 组件名 - 公共类库:
com.xxxx.msearch.common - 服务模块:
com.xxxx.msearch. 服务名
推荐 几个常用的包名
config用来放配置类util工具类包enums枚举类包constant常量类包 (推荐将常量按类别定义在不同的常量类中)serviceservice 接口包service.implservice 接口实现类包daodao 接口包interfaces特指 provider 提供的接口类api特指 rest api
类名
类名 必须 使用 UpperCamelCase 风格 (首字母都大写),必须遵从驼峰形式. 例如: StringUtils
抽象类命名
必须使用 Abstract 或 Base 开头;
异常类命名必须使用 Exception 结尾;
测试类命名必须以它要测试的类的名称开始,以 Test 结尾;
接口实现类必须以 Impl 结尾;
API 接口类必须以Controller结尾;
ORM 接口必须以Dao结尾;
方法名
Dao 接口名 推荐 使用以下命名方式
新增:
- add(Entity entity)
- insert(Entity entity)
- save(Entity entity)
查询:
- get(Long id)
- getByXxx
- findByXxx
- selectByXxx
更新:
- update(Entity entity)
- updateByXxx
删除:
- delete(Long id)
- deleteByXxx
属性名
这个没什么好说的, 按照 Java 推荐命名方式即可.
常量命名
必须全部大写, 单词间用下划线分隔;
数据库规范
推荐 3 篇文章, 虽然是 mysql 的, 但是都是数据库啊
赶集 mysql 军规
58 到家数据库 30 条军规解读
再议数据库军规
配置规范
为了解决开发, 测试, 现网部署时手动对比配置, 手动切换配置, 减少人工介入出错的几率, 节约时间等问题, musicsearch-project 采用多环境配置.
一次打包, 可部署到多个环境.
意思就是: 一次打包, 到处运行.
配置分类
从数据来源可分为:
- 数据库
- NoSQL
- 文件
- 网络
从加载顺序上课分为:
- 启动时加载的配置
- dataSource 连接配置
- Redis 连接配置
- MQ 连接配置
- 日志配置
- …
- 运行期间动态获取
- 字典数据
其实最容易出错的且影响最大的就是运行期间动态获取的配置, 字典数据改错了就会影响现网业务, 而且不好排查.
连接配置启动时就需要, 如果错误可能会导致启动失败, 这类问题比较容易排查.
local 环境
以前在开发时, 使用的 dev 环境. 可能会将某几个配置修改成本地环境或者 test 环境进行开发, 开发完成后, 又 需要逐个改回来;
改动的配置太多, 部分配置 忘记改回来 还提交了, 悲剧了;
local 环境专门解决以上问题.
最初是一个空配置, 我们拉取代码后根据自己的环境修改 local 配置, 然后使用 idea 忽略提交 功能, 忽略此文件.
每个开发者互不影响, 开发时只需要修改 local 环境即可, 不该 直接修改其他环境配置,避免环境问题造成线上问题
dev 环境
现在的服务太多, 我们开发时不可能每个都启动起来, 这时我们可以将一些公共的服务部署到 dev 服务器, 这个配置就是 dev 环境的配置了,
一旦配置好, 不该 轻易修改.
test 环境
和 dev 环境差不多, 只是一些连接配置不一样, 不该 轻易修改.
prod 环境
生产环境经常改动的就是字典数据, 现在的字段数据太复杂了.
最好的方式是通过 kv 键值对, value 只是简单的字符串而已, 不要是一个复杂的 json, 这样能非常友好的管理所有配置, 修改配置也不容易出错.
redis 构建工具我了解当的一个作用是为了防止修改出错, 做了一个保护措施.
先保存到数据库中, 检查一下, 确保没出错后使用构建工具同步到 redis.
如果是这个原因的话, 我想能不能使用一个弹出框显示修改前与修改后的值, 然后二次确认?
确认后修改数据库, 同时更新 redis.
获取动态数据的方式:
首先从 redis 中获取, 如果没有则从数据库中获取, 然后更新到 redis;
如果有则直接返回.
后台系统修改字典数据且二次确认后, 更新数据库和 redis.
这里有一个事务问题.
比如后台系统修改完字段数据后, 更新数据库成功, 但是更新 redis 失败, 这个时候 redis 中就是旧数据.
解决方案:
- 后台系统二次确认修改;
- 更新数据库;
- 将 redis 相应的 key 设置为失效;
分析:
- 第 2 步失败, 直接返回修改失败, 不会发生事务问题, 数据也不会被修改;
- 第 2 步成功, 第 3 步失败;
- 此时应用查询字典数据时, redis 为旧数据 (可以使用重试来解决)
- 第 2 步成功, 第 3 步成功;
- 此时应用查询字典数据时, redis 没有, 则去数据库中查询最新, 然后再更新到 redis 中.
Dubbo 配置文件
消费者配置文件名
必须以dubbo-consumer- 服务名.xml命名.
服务提供者配置文件名必须以dubbo-provider- 服务名.xml命名.
配置名区分消费者和生产者, 这样职责明确, 方便搜索查看. 最操蛋的是搜索出几十个 dubbo.xml 配置, 还得一个个点进入看是消费者还是生产者配置.
消费者配置
必须单独写在dubbo-consumer- 服务名.xml中, 不要写在 Spring 配置中.
配置尽量分开到不同到配置文件中, 最后使用 import 聚合起来. 需要修改配置时, 能明确知道去哪个配置文件中修改.
你见 葵花宝典 里面写了怎么自宫的详细教程吗? 最多也就引用一下, 欲练此功, 必先自宫.
引入配置不要写在 web.xml,
必须使用 import 在 Spring 主配置文件中引入.
musicsearch-project 不需要担心这个问题, 因为 web.xml 已经被干掉了 🤣
Spring 配置文件
- SpringMVC 配置文件统一命名:
spring-mvc.xml - Web 应用的 Spring 配置文件统一命名:
spring-context.xml - 其他组件的 Spring 配置文件统一命名: 模块名.xml
- Spring Boot 应用的配置文件统一使用 application.properties
musicsearch-project 使用 Spring Boot 为基础框架, 因此 spring-mvc.xml 和 spring-context.xml 已经使用 Java Config 的方式代替.
**自动配置类 必须 以 服务名 +Configuration 方式命名 **
**启动类 必须 以 服务名 +Application 方式命名 **
**单元测试主类 必须 以 服务名 +ApplicationTest 方式命名 **
Maven
原来的项目是由多个模块由不同的 Maven 管理, 造成编译, 打包,debug 麻烦, 依赖关系复杂, 版本随意, 同一个模块多个不同版本, 维护困难.
为了解决以上问题, 现在将所有模块通过一个 主 pom 进行管理, 所有模块全部在 musicsearch-porject 目录下.
优点如下:
- debug 时方便, 想在哪儿打断点就在哪儿打断点. 随处 debug;
- 能借助 IDEA 进行全局重构;
- jar 版本统一管理
- 绝对不会出现相同 jar 多个相同版本的问题.
pom 规范
groupId
必须为com.xxx
artifactId必须与 模块名相同
version必须与 父 pom version 相同必须显式指定packaging
如果没有设置 packaging 标签, 默认打包为 jar 格式, 这里 必须 设置此标签, 明确指定打包格式.
必须写description标签
为此 pom 添加必要的描述信息
第三方依赖
必须添加到musicsearch-dependenciespom 中;
如果 Maven 中央仓库没有的 jar 包, 从网上下载后,必须上传到公司的 Maven, 不能直接使用 jar 包
搜索 Maven 中央仓库, 关键字 + maven;
搜索不到则找到 jar 上传到公司 Maven 仓库
1
2
3
4
5
6
7# 安装到私服
# DgroupId 和 DartifactId 构成了该 jar 包在 pom.xml 的坐标,项目就是依靠这两个属性定位。自己起名字也行。
# Dfile 表示需要上传的 jar 包的绝对路径。
# Durl 私服上仓库的位置,打开 nexus——>repositories 菜单,可以看到该路径。
# DrepositoryId 服务器的表示 id,在 nexus 的 configuration 可以看到。 要与 setting.xml 中的权限 id 一致
# Dversion 表示版本信息
mvn deploy:deploy-file -DgroupId=com.xxx -DartifactId=yyy -Dversion=x.x.x -Dpackaging=jar -Dfile=jar-path -Durl= 上传地址 -DrepositoryId=thirdparty
第三方依赖
必须将版本迁入musicsearch-dependencies到 properties 标签下;
version必须以artifactId.version的方式命名;
1 | <properties> |
由于 musicsearch-project 使用 Spring Boot 开发, 版本为 1.5.8.RELEASE.
Spring Boot 每个版本都有一个 spring-boot-dependencies 项目用来维护所有第三方 jar 版本和 Maven 插件版本.
我们直接使用 spring-boot-dependencies 中相关依赖的版本, 能有效减少版本冲突.
如果我们新增的第三方包已经在
spring-boot-dependencies声明, 则必须使用spring-boot-dependencies规定的版本, 即删除 version 标签.
怎么查看新引入的依赖是否在 spring-boot-dependencies 被声明了呢, 很简单
比如我需要添加如下依赖到模块中
1 | <dependency> |
整个操作如下图所示:
我们新增的 lombok 版本为 1.16.14
但是当加入 pom 之后, 左边出现了一个向上的箭头, 点过去之后, 发现此依赖已经在 spring-boot-dependencies 被声明了, 并且版本为 1.16.18, 因此删除
version 就可以了.
添加新依赖的步骤:
- 选择合适的模块, 直接粘贴 maven 依赖配置到 pom 中,
- 如果左边出现了向上的箭头, 则删除 version 标签, 搞定;
- 如果没有, 则将此依赖配置粘贴到
musicsearch-dependencies中, 将 version 添加到 properties 标签中; - 最后删除最开始那个配置的 version;
spring-boot-dependencies 不可能定义到所有的依赖, 因此这里就有了 musicsearch-dependencies 这个模块,
用来管理项目需要但是没有在 spring-boot-dependencies 中定义的 jar 依赖.
日志规范
推荐使用@Slf4j获取log实例
使用 lombok 插件, 直接使用 @Slf4j 代替获取 log 实例的冗余代码.
1 | import org.slf4j.Logger; |
必须使用log4j2日志框架
统一使用效率更高的 log4j2 日志框架
日志输出到文件的编码
必须为 UTF-8
日志配置名
Web 应用或者通过 JVM 进程提供服务的应用,
必须使用log4j2-spring.xml命名
Spring Boot 官方推荐优先使用带有 -spring 的文件名作为日志配置(如使用 log4j2-spring.xml,而不是 log4j2.xml)
原理可以查看Log4J2LoggingSystem.getCurrentlySupportedConfigLocations()AbstractLoggingSystem.getSpringConfigLocations()
输出样式
1 | env: %d{yyyy.MM.dd HH:mm:ss.SSS} [%5p] ${sys:PID} -- [%15.15t] %-40.40c{1.} : %m%n%xwEx |
输出内容元素具体如下:
- 环境名
- 时间日期 — 精确到毫秒
- 日志级别 — ERROR, WARN, INFO, DEBUG or TRACE
- 进程 ID
- 分隔符 —
--标识实际日志的开始 - 线程名 — 方括号括起来(可能会截断控制台输出)
- Logger 名 — 通常使用源代码的类名
- 日志内容
效果 :
1 | dev: 2018.08.01 15:02:25.153 INFO 75012 -- [restartedMain] c.i.m.m.MeetingApplication : Starting MeetingApplication on dong4j with PID 75012 (/Users/codeai/Develop/work/ifly/musicsearch-project/musicsearch-business/service-meeting/target/classes started by codeai in /Users/codeai/Develop/work/ifly/musicsearch-project) |
日志保存路径
日志路径统一管理, 确保每台服务器上的日志都在同一目录下
1 | <property name="LOG_BASE_FOLDER">/path/to/logs/${APP_NAME}</property> |
/path/to/logs/ 再议, 只要是一个有读写权限的目录且好记就可以了, 关键是保持统一.
最后
必须通过 APP_NAME 参数区分应用.
日志归档
日志文件
必须1 天归档一次,压缩文件上限建议为 200MB
每天归档日志, 方便按日志查询日志
单元测试规范
所有模块都
必须有单元测试, 而不是使用main()来进行测试;
IDEA 添加单元测试类非常简单
直接通过快捷键自动生成单元测试类.
集成测试时,
必须继承主测试类;
在每个 Web 模块中, 都会有一个 XxxApplicationTest 测试父类, 用于整合配置类, 测试端口随机等功能.
其他集成测试类只需要继承此父类即可, 不需要写重复的注解
默认是单元测试 必须 全部通过才能打包, 当往往由于单元测试编写不规范造成打包失败, 编写好的单元测试难度也非常大, 因此这里不强制要求.
使用 3 种方式忽略单元测试
方式 1:
推荐 这种
使用变量
1 | <properties> |
或者
1 | <properties> |
方式 2:
使用 mvn 命令
1 | mvn package -Dmaven.test.skip=true |
方式 3:
使用插件
1 | <plugin> |
方式 1 与方式 2 的区别在于:
skipTests 不执行测试用例,但编译测试用例类生成相应的 class 文件至 target/test-classes 下maven.test.skip 不但跳过单元测试的运行,也跳过测试代码的编译






























































